Manage data privacy with the SDK
Implement player consent, data deletion, and privacy controls in your game using the Analytics SDK.
Read time 3 minutesLast updated 2 months ago
Analytics collects data to help you improve the player experience in your game. Some of that data includes personal data regulated under data privacy laws.
Some regions might require consent to collect personal data by law, while others might require end-user notice and the opportunity to opt-out. However, consent and opt-out requirements extend beyond these use cases and must be applied in any region that requires it. By using these functions, you take responsibility for providing this consent correctly and for all regions.
When a user does not consent to, or opts out of personal data collection and processing under a data privacy regulation (for example GDPR, CCPA, or PIPL), this prevents personal data from being collected about your users and may impact your analytics and key metrics.
For a full breakdown of your responsibilities, refer to the Privacy overview.
Unity 6.2 and later with Analytics SDK 6.1 and later
Start data collection
In Unity 6.2 and later, the Developer Data framework'sEndUserConsentAnalyticsIntentGrantedRevokedEndUserConsentData deletion
CallAnalyticsService.Instance.RequestDataDeletion()EndUserConsentIf there is no internet connection when this request is made, the SDK reattempts the request at regular intervals until it is successful. It will remember this across application restarts using Unity'spublic void RequestDataDeletion(){ ConsentState consentState = EndUserConsent.GetConsentState(); consentState.AnalyticsIntent = ConsentStatus.Denied; EndUserConsent.SetConsentState(consentState); AnalyticsService.Instance.RequestDataDeletion();}
PlayerPrefsPlayerPrefs.DeleteAll()Unity 6.1 and earlier, or Analytics SDK 6.0 and earlier
Start data collection
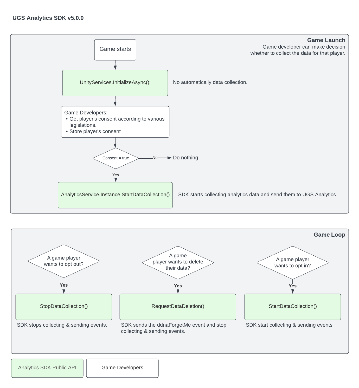
As of version 5.0.0, the Analytics SDK does not collect any personal data by default. The SDK initializes in a dormant state, in which it ignores all events. You are responsible for determining what data privacy legislation affects the player and when it is appropriate for you to enable data collection by the SDK (i.e. have the player’s consent for an opt-in legislation, or that the player has not denied consent for an opt-out legislation). If you are not using SDK version 5.0.0 or greater, it is strongly recommended that you upgrade as soon as possible.
Only once you've confirmed that you have the player's consent to collect data, you can activate the SDK by calling
AnalyticsService.Instance.StartDataCollection()StartDataCollection
AnalyticsService.Instance.StopDataCollection()public void OptOut(){ AnalyticsService.Instance.StopDataCollection();}
Data deletion
CallAnalyticsService.Instance.RequestDataDeletion()If there is no internet connection when this request is made, the SDK reattempts the request at regular intervals until it is successful. It will remember this across application restarts using Unity'spublic void RequestDataDeletion(){ AnalyticsService.Instance.RequestDataDeletion();}
PlayerPrefsPlayerPrefs.DeleteAll()Privacy URL
If you need to present the user with Unity's privacy policy, the privacy URL is available in the SDK as theAnalyticsService.Instance.PrivacyUrlApplication.OpenURL(AnalyticsService.Instance.PrivacyUrl);