데이터 개인정보 보호 및 동의

중요 참고 사항: UGS Analytics를 사용하려면 Unity Ads와 별도로 개인정보 보호 솔루션을 구현해야 합니다. Unity Ads와 UGS Analytics를 모두 사용하더라도 Unity Ads의 거부 메커니즘이 두 서비스 모두에 적용되는 것은 아닙니다.

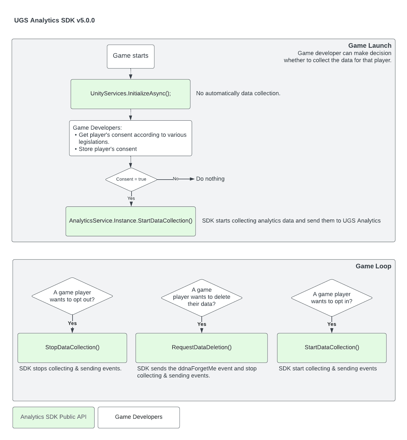
동의 플로:

Analytics는 게임에서 플레이어가 더 나은 경험을 할 수 있도록 데이터를 수집합니다. 이러한 데이터로는 개인정보 보호법에 따라 규제되는 PII(개인 식별 정보)가 있습니다.

일부 지역에서는 법률로 인해 개인 데이터 수집 동의가 필요할 수 있으며, 어떤 지역에서는 최종 사용자 통지 및 거부 기회(특히 CCPA 규정)를 제공해야 할 수 있습니다. 그러나 동의 및 거부 요구 사항은 이러한 사용 사례 너머로 확장되고 있으며, 일부 지역에서는 이 요구 사항을 반드시 적용해야 합니다. 이러한 기능을 사용할 때 모든 지역에서 이 동의를 올바르게 제공할 책임은 개발자에게 있습니다.

일반적으로 개인정보 보호 규정(예: GDPR, CCPA 또는 PIPL)에 의거하여 사용자가 데이터 수집 및 처리에 동의하지 않거나 거부하면 사용자에 대한 개인 데이터를 수집할 수 없게 되며 분석 및 주요 지표가 영향을 받을 수 있습니다.

중요 참고 사항: Analytics SDK는 어떤 방식으로도 데이터 개인정보 규정 준수를 관리하지 않습니다. 개발자는 SDK를 활성화하기에 앞서 플레이어에게 어떤 데이터 개인정보 규정이 적용되고 어떤 동의가 요구되는지 확인할 책임이 있습니다.

SDK는 휴면 상태로 초기화되며, 모든 이벤트를 폐기합니다. 플레이어로부터 데이터 수집 동의를 받은 후에는 AnalyticsService.Instance.StartDataCollection()을 호출하여 SDK를 활성화할 수 있습니다.

코드 스니핏을 비롯한 자세한 정보는 다음 페이지를 참고하십시오.