文档

支持

Analytics

Analytics

数据隐私和同意

Implement player consent, data deletion, and privacy controls in your game using the Analytics SDK.
阅读时间2 分钟最后更新于 3 个月前

注意
重要提示:您必须实现独立于 Unity Ads 的隐私解决方案才能使用 UGS Analytics。如果您同时使用 Unity Ads 和 UGS Analytics,则 Unity Ads 的选择退出机制不会同时适用于这两种服务。
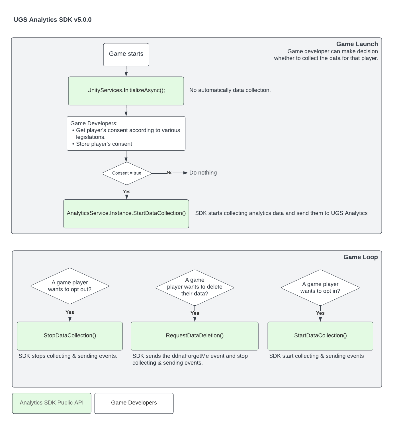
同意流程:
Analytics 会收集数据以帮助改善游戏中的玩家体验,其中一些数据包括受到数据隐私法监管的个人身份信息 (PII)。 某些区域可能要求征得同意后才能依法收集个人数据,而其他区域可能要求提供终端用户通知和退出机会,尤其是要遵守 CCPA 法规。但是,同意和退出要求超出了这些用例的范畴,必须应用于任何需要满足此要求的区域。使用这些功能,即表示您需要负责在所有区域正确提供此同意状态。 通常情况下,当用户不同意数据收集和处理时,或根据隐私法规(例如 GDPR、CCPA 或 PIPL)拒绝此类行为时,这将防止收集有关用户的个人数据,并可能影响您的分析和关键指标。
注意
重要提示:Analytics SDK 不会以任何方式管理数据隐私合规性。您(开发者)负责确定哪些数据隐私法规适用于玩家,以及在激活 SDK 之前需要征得哪些同意。
SDK 在休眠状态下初始化,并会丢弃所有事件。确认玩家已同意收集数据后,可以通过调用
AnalyticsService.Instance.StartDataCollection()
来激活 SDK。
如需详细信息(包括代码片段),请参阅以下页面: